Real-time Analytics
Metrics and performance data for Diagram AI
Timeframe:
Advanced Analytics
Monthly Growth
Percentage change in user base over the last 30 days compared to previous period
Category Ranking
Current position ranking within the extension category compared to competitors
Install Velocity
Average number of new installations per week based on recent growth trends
Performance Score
Composite score based on rating, review engagement, and user adoption metrics
Version Analytics
Update frequency pattern and time since last version release
Performance Trends
Analytics data over time for Diagram AI
Loading analytics data...
About This Extension
Use ChatGPT to draw diagrams in natural language.
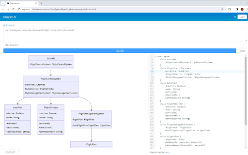
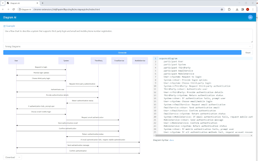
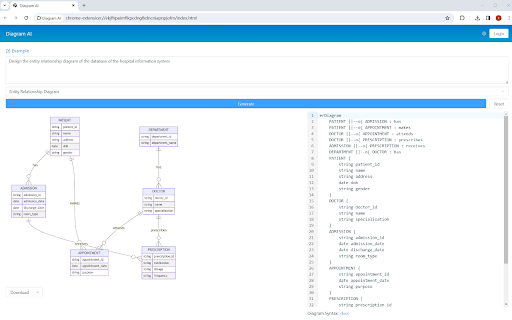
Use ChatGPT to draw flow charts, timing diagrams, class diagrams, entity relationship diagrams, and state diagrams in natural language.
The generated charts can be edited, and charts can be exported in PDF, PNG, and SVG formats.
Diagram AI solves the following problems:
Complexity of Diagram Creation: Simplifies the process of creating various types of diagrams by allowing users to describe them in natural language, eliminating the need for manual drawing or specialized diagramming tools.
Time and Effort: Saves time and effort by automating the diagram creation process, making it quick and easy to generate professional-quality diagrams without the need for extensive design skills or technical knowledge.
Customization: Provides the ability to edit and fine-tune generated diagrams to meet specific requirements, ensuring that the diagrams accurately represent the user's concepts and processes.
Export Options: Offers the flexibility to export diagrams in popular formats such as PDF, PNG, and SVG, enabling users to seamlessly integrate the diagrams into various documents, reports, and presentations.
Communication and Visualization: Facilitates effective communication of ideas and concepts through visually appealing diagrams, enhancing understanding and clarity in conveying complex information.
Screenshots
1 of 3
Technical Information
- Size
- 6.77MiB
- Languages
- 1 supported
- Extension ID
- klbgbmoinfid...
Version History
1.1
Current Version
Latest
03/22/2024
1.0
Previous Version
02/21/2024
1.-1
Older Version
01/22/2024
Related Extensions
Similar extensions in Workflow & Planning
Adobe Acrobat: PDF edit, convert, sign tools
by Adobe, Inc.
Workflow & Planning
Do more in Google Chrome with Adobe Acrobat PDF tools. View, fill, comment, sign, and try convert and compress tools.
327.0M
4.4
60.9K
Nov 5
View Analytics
Vimeo Record - Screen & Webcam Recorder
by Vimeo
Workflow & Planning
Record and share free video messages from your browser
200.0M
4.5
1.7K
Oct 19
View Analytics
AdBlock — block ads across the web
by ADBLOCK, INC.
Workflow & Planning
Block ads on YouTube and your favorite sites for free
61.0M
4.5
290.5K
Oct 30
View Analytics